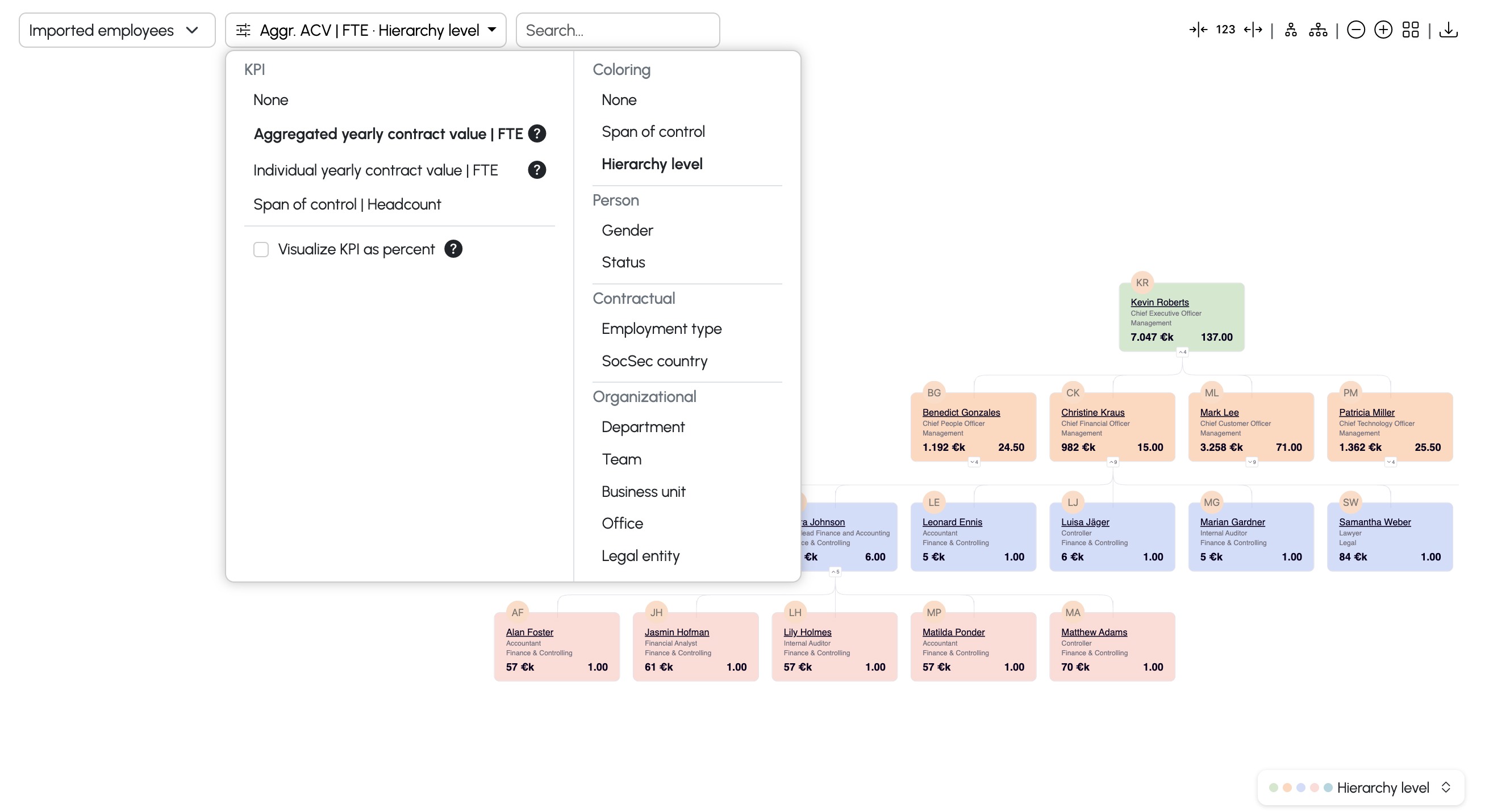
The org chart has been polished and received new features:
New KPIs:
- None: A way to hide KPIs for confidentiality
- Span of control: direct and indirect reports visualizing who has too many direct reports
- Hierarchy level: Coloring option useful for large organizations to visually connect levels
New chart capabilities
- Spotlight: Clicking an employee shows the full chain to the CEO and the direct reports
- Download as png/svg
Layout
- New page layout to make most use of space
- Change default layout to "traditional" (not as compact, but offers more familiarity)
Some impressions:
1) The org-chart in overview

2) Spotlight (enabled by clicking on a card)

Was this article helpful?
That’s Great!
Thank you for your feedback
Sorry! We couldn't be helpful
Thank you for your feedback
Feedback sent
We appreciate your effort and will try to fix the article